
The TROVIS 6611-2 Control and Automation Unit by SAMSON makes it easy for you to operate and control small and large systems in HVAC and district energy environments. The intuitive menu structure allows complex technical interactions to be displayed clearly on the touch screen or over the integrated web server. Maximum security is ensured by various user roles and access over secure connections. A USB flash drive is all it takes for fast, effective start-up.
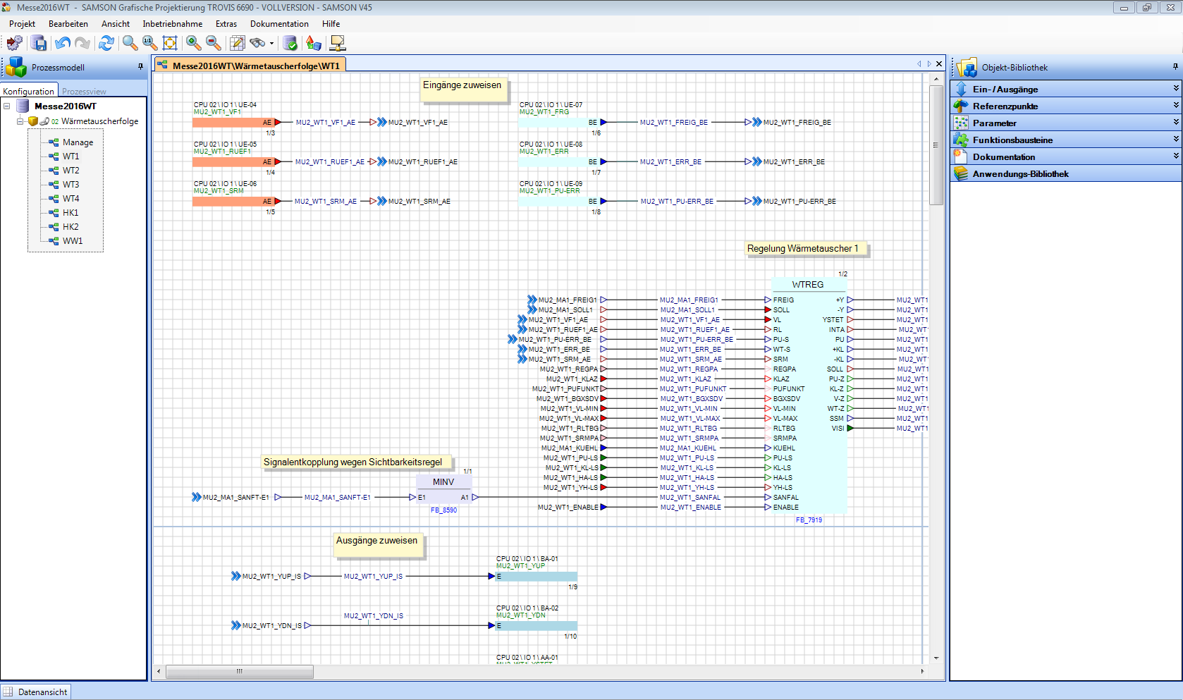
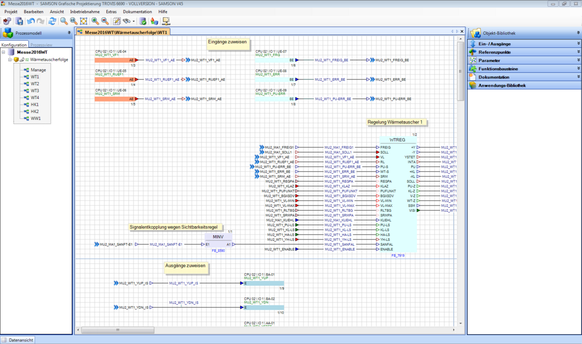
The graphical project management tool developed by SAMSON allows users to program customized applications and create plant visualizations. Users can apply automatically generated text for the plant structure and add customized graphics for menu navigation. Text and graphics are automatically scaled for display in a web browser on a computer or smartphone.